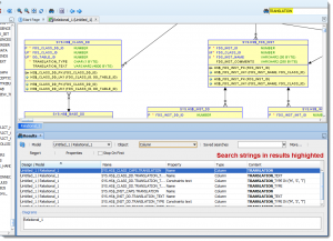
In sqldev33_4 November 12, 2012 1 Min Read Oracle SQL Developer Data Modeler search feature 3.3 Author thatjeffsmith I'm a Distinguished Product Manager at Oracle. My mission is to help you and your company be more efficient with our database tools. Website Related Posts Write A Comment Cancel Reply Save my name, email, and website in this browser for the next time I comment. you MUST enable javascript to be able to comment Δ